EcoToner
EcoToner is the feature that calibrates the color intensity and, by reducing the color intensity, allows less toner to be applied.
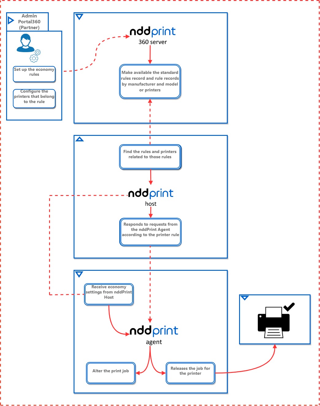
Working flow and modules involved

EcoToner working flow
NDD Print 360 Server
The NDD Print 360 Server module (Portal 360) is responsible for providing the NDD print Host and NDD Print Agent modules with the registration of default rules, as well as registration of rules by manufacturer/model or printers.
NDD Print Host
The NDD Print Host module is responsible for synchronizing the rules registered in Portal 360, both inclusion and exclusion, and for transmitting this information to the NDD Print Agent module. It is also responsible for validating the license for the EcoToner feature.
NDD Print Agent
The NDD Print Agent module is responsible for applying the savings after searching for information in the NDD Print Host module.