EcoToner
El EcoToner es la funcionalidad que hace la calibración de la intensidad del color y, con la reducción de la intensidad del color, permite que menos tóner sea aplicado.
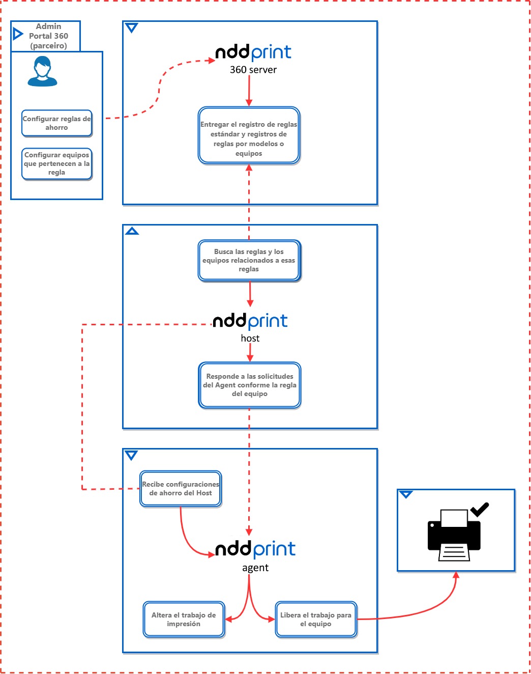
Flujo de funcionamiento y módulos involucrados

Flujo de funcionamiento
NDD Print 360 Server
El módulo NDD Print 360 Server (Portal 360) es responsable por dejar disponible a los módulos NDD Print Host y NDD Print Agent el registro de reglas estándares, así como registro de reglas por Fabricante/Modelo o impresoras.
NDD Print Host
El módulo NDD Print Host es responsable por sincronizar las reglas registradas en el Portal 360, inclusión y eliminación, y por repasar esas informaciones para el módulo NDD Print Agent. También es responsable por hacer la validación de la licencia para la funcionalidad EcoToner.
NDD Print Agent
El módulo NDD Print Agent es responsable por aplicar la economía, después de hacer la búsqueda de las informaciones en el módulo NDD Print Host.
CONSEJO